|
First off
open rollupbar chose entity, open the triggers
folder, then drag a proximity switch out into
the area (keep in mind to
lock the follow terrain button)

For this
one I’m gonna scale the prox switch to fit the
radio. Lock the scale button. At the bottom you
can type yer size. I’ve set it at .025 to fit
the radio.

You can
set the size to fit the area for the enter and
leave area option or select “activatewithuse”
option as I’m gonna do in this one.
Now go
to rollupbar and select sound, click on
soundeventspot and click in area.

Now we
get to the fun stuff, makin that dog point.
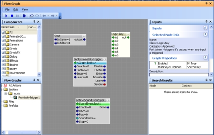
Click on
yer prox and scroll down the rollupbar to
create. Choose a name for this new group, click
OK.

Now right
click in gray area and click add selected
entity, and yer prox will show up like magik.

Click on yer soundeventspot, and right click in
gray again and click add selected entity. Same
effect, magik again.

Right
click again and select add node/misc/start. Now
ya gotcha a start node.

Right
again and select add node/logic/any.

Now we
gotta tie them bad boys together.
Start out to logic in1, logic out to prox
enable, prox enter to sound play, prox leave to
sound stop, sound done to logic in2.

Click on
soundeventspot, go to rollupbar and click name,
find yer music you want and click open. ( only
files I’ve gotten to work were mp2s.)

Click on
prox, go to rollupbar and check ativatewithuse.
In the
rollupbar set all 3 dim switches to 2 so it only
activates when you are close

Now when
you walk into the area you hit use to play yer
sound.

I hope
this is useful and helps you out.
See ya in
the forums at
MaxedGaming.com
ewok_vn


|